halocloud:1.5刀/月/1c/512m/10g ssd/1T流量/千兆/香港部分移动优化
1 前言
halocloud,一个国人商家,卖的机器稍微小众一些,一些单运营商优化的机器,还有国内机器和国内国外隧道机等。购买他家机器以后需要去控制台安装系统。
最低配的机器经常没货!也就是0.75刀那个机器经常经常没货,所以这里标题用的是2.25刀那个配置的优惠信息。
24年9月有优惠码:优惠码 Y5LY9S54QK 到期日期9月30日,使用优惠码立即享受8折优惠
本次测试的是他家的香港标准套餐,下方有测试IP。去程能够直连的,回程也能够直连。
测试IP:89.213.230.1
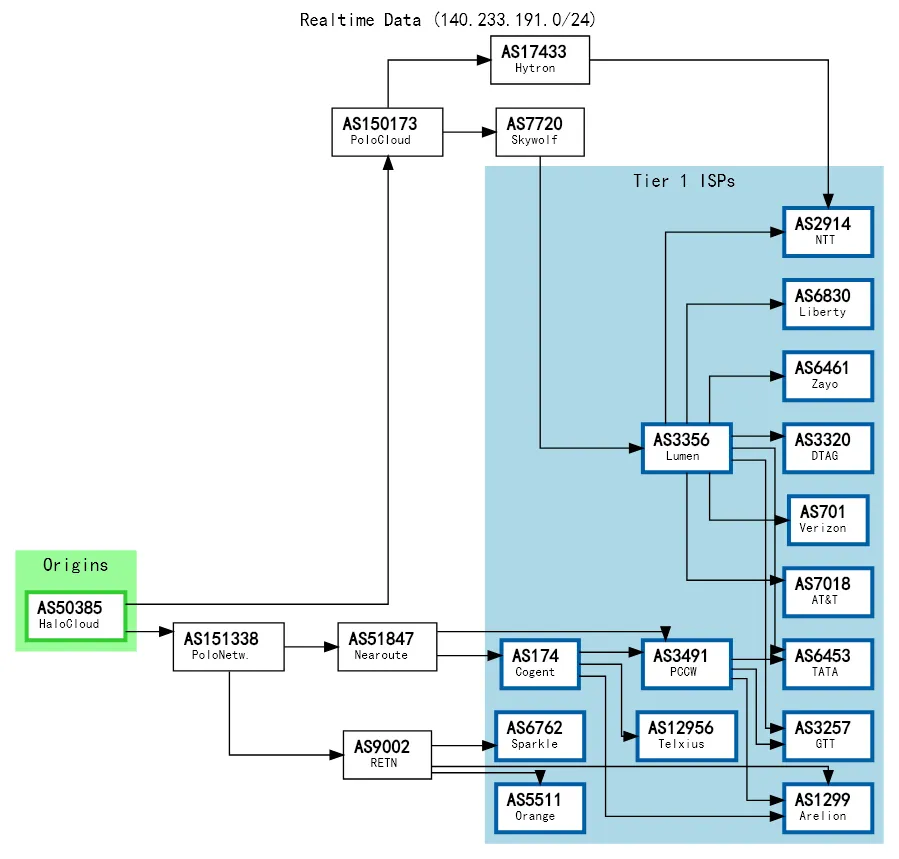
接入的peer

官网售卖以下几个配置
按照流量计费
1核cpu(每1核0.5刀)
512m内存(每512m 0.25刀)
10g硬盘(每10g 0.5刀)
1T流量(双向计费,每1t流量1刀)
基础配置2.25刀/月
小型套餐
固定套餐1c512m10g硬盘1000g流量千兆宽带 1.5刀/月
固定套餐1c512m10g硬盘500g流量千兆宽带 0.75刀/月
基础测试
--------------------- A Bench Script By spiritlhl ----------------------
测评频道: https://t.me/vps_reviews
VPS融合怪版本:2024.08.29
Shell项目地址:https://github.com/spiritLHLS/ecs
Go项目地址:https://github.com/oneclickvirt/ecs
---------------------基础信息查询--感谢所有开源项目---------------------
CPU 型号 : Intel Core Processor (Broadwell, IBRS)
CPU 核心数 : 1
CPU 频率 : 2294.686 MHz
CPU 缓存 : L1: 32.00 KB / L2: 4.00 MB / L3: 16.00 MB
AES-NI指令集 : ✔ Enabled
VM-x/AMD-V支持 : ✔ Enabled
内存 : 124.99 MiB / 457.45 MiB
Swap : [ no swap partition or swap file detected ]
硬盘空间 : 1.92 GiB / 9.82 GiB
启动盘路径 : /dev/vda3
系统在线时间 : 0 days, 0 hour 39 min
负载 : 0.47, 0.21, 0.11
系统 : Debian GNU/Linux 12 (bookworm) (x86_64)
架构 : x86_64 (64 Bit)
内核 : 6.1.0-25-amd64
TCP加速方式 : bbr
虚拟化架构 : KVM
NAT类型 : Full Cone
IPV4 ASN : AS50385 HaloCloud Network Limited
IPV4 位置 : Hong Kong / Hong Kong / HK
IPV6 ASN : AS50385 HaloCloud Network
IPV6 位置 : Hong Kong / Hong Kong
----------------------CPU测试--通过sysbench测试-------------------------
-> CPU 测试中 (Fast Mode, 1-Pass @ 5sec)
1 线程测试(单核)得分: 744 Scores
---------------------内存测试--感谢lemonbench开源-----------------------
-> 内存测试 Test (Fast Mode, 1-Pass @ 5sec)
单线程读测试: 15813.74 MB/s
单线程写测试: 11919.55 MB/s
------------------磁盘dd读写测试--感谢lemonbench开源--------------------
-> 磁盘IO测试中 (4K Block/1M Block, Direct Mode)
测试操作 写速度 读速度
100MB-4K Block 5.7 MB/s (1398 IOPS, 18.31s) 33.9 MB/s (8284 IOPS, 3.09s)
1GB-1M Block 225 MB/s (215 IOPS, 4.65s) 1.2 GB/s (1171 IOPS, 0.85s)
---------------------磁盘fio读写测试--感谢yabs开源----------------------
Block Size | 4k (IOPS) | 64k (IOPS)
------ | --- ---- | ---- ----
Read | 134.14 MB/s (33.5k) | 700.48 MB/s (10.9k)
Write | 134.49 MB/s (33.6k) | 704.17 MB/s (11.0k)
Total | 268.64 MB/s (67.1k) | 1.40 GB/s (21.9k)
| |
Block Size | 512k (IOPS) | 1m (IOPS)
------ | --- ---- | ---- ----
Read | 776.17 MB/s (1.5k) | 899.23 MB/s (878)
Write | 817.41 MB/s (1.5k) | 959.12 MB/s (936)
Total | 1.59 GB/s (3.1k) | 1.85 GB/s (1.8k)
流媒体和tiktok解锁测试
------------流媒体解锁--基于oneclickvirt/CommonMediaTests开源-----------
以下测试的解锁地区是准确的,但是不是完整解锁的判断可能有误,这方面仅作参考使用
----------------Netflix-----------------
[IPV4]
您的出口IP可以使用Netflix,但仅可看Netflix自制剧
NF所识别的IP地域信息:中国香港
[IPV6]
您的出口IP完整解锁Netflix,支持非自制剧的观看
NF所识别的IP地域信息:中国香港
----------------Youtube-----------------
[IPV4]
连接方式: Youtube Video Server
视频缓存节点地域: 中国香港(HKG33S01)
[IPV6]
连接方式: Youtube Video Server
视频缓存节点地域: 中国香港(HKG33S01)
---------------DisneyPlus---------------
[IPV4]
当前出口所在地区解锁DisneyPlus
区域:HK 区
[IPV6]
当前出口所在地区解锁DisneyPlus
区域:HK 区
解锁Netflix,Youtube,DisneyPlus上面和下面进行比较,不同之处自行判断
----------------流媒体解锁--感谢RegionRestrictionCheck开源--------------
以下为IPV4网络测试,若无IPV4网络则无输出
============[ Multination ]============
Dazn: Yes (Region: HK)
Disney+: No (IP Banned By Disney+ 1)
Netflix: Originals Only
YouTube Premium: No
Amazon Prime Video: Yes (Region: HK)
TVBAnywhere+: No
Spotify Registration: Yes (Region: HK)
Instagram Licensed Audio: Failed (Error: PAGE ERROR)
OneTrust Region: HK [Unknown]
iQyi Oversea Region: HK
Bing Region: HK
YouTube CDN: Hong Kong
Netflix Preferred CDN: Hong Kong
ChatGPT: No (Only Available with Mobile APP)
Google Gemini: No
Wikipedia Editability: Yes
Google Search CAPTCHA Free: Yes
Steam Currency: HKD
---Forum---
Reddit: No
=======================================
以下为IPV6网络测试,若无IPV6网络则无输出
============[ Multination ]============
Dazn: IPv6 Is Not Currently Supported
Disney+: IPv6 Is Not Currently Supported
Netflix: Yes (Region: HK)
YouTube Premium: Yes (Region: GB)
Amazon Prime Video: IPv6 Is Not Currently Supported
TVBAnywhere+: IPv6 Is Not Currently Supported
Spotify Registration: Yes (Region: HK)
Instagram Licensed Audio: Failed (Error: PAGE ERROR)
OneTrust Region: HK [Unknown]
iQyi Oversea Region: IPv6 Is Not Currently Supported
Bing Region: HK
YouTube CDN: Hong Kong
Netflix Preferred CDN: Hong Kong
ChatGPT: Failed (Network Connection)
Google Gemini: No
Wikipedia Editability: Yes
Google Search CAPTCHA Free: Yes
Steam Currency: IPv6 Is Not Currently Supported
---Forum---
Reddit: IPv6 Is Not Currently Supported
=======================================
---------------TikTok解锁--感谢lmc999的源脚本及fscarmen PR--------------
Tiktok Region: Failed
IP质量和邮件端口检测
-------------IP质量检测--基于oneclickvirt/securityCheck使用-------------
数据仅作参考,不代表100%准确,如果和实际情况不一致请手动查询多个数据库比对
以下为各数据库编号,输出结果后将自带数据库来源对应的编号
ipinfo数据库 [0] | scamalytics数据库 [1] | virustotal数据库 [2] | abuseipdb数据库 [3] | ip2location数据库 [4]
ip-api数据库 [5] | ipwhois数据库 [6] | ipregistry数据库 [7] | ipdata数据库 [8] | db-ip数据库 [9]
ipapiis数据库 [A] | ipapicom数据库 [B] | bigdatacloud数据库 [C] | cheervision数据库 [D] | ipqualityscore数据库 [E]
IPV4:
安全得分:
声誉(越高越好): 0 [2]
信任得分(越高越好): 95 [8]
VPN得分(越低越好): 3 [8]
代理得分(越低越好): 6 [8]
社区投票-无害: 0 [2]
社区投票-恶意: 0 [2]
威胁得分(越低越好): 6 [8]
欺诈得分(越低越好): 0 [1 E]
滥用得分(越低越好): 0 [3]
ASN滥用得分(越低越好): 0.001 (Low) [A]
公司滥用得分(越低越好): 0.0001 (Very Low) [A]
威胁级别: low [9 B]
黑名单记录统计:(有多少黑名单网站有记录):
无害记录数: 0 [2] 恶意记录数: 0 [2] 可疑记录数: 0 [2] 无记录数: 94 [2]
安全信息:
使用类型: isp [0] DataCenter/WebHosting/Transit [3] business [A] hosting [7 9] unknown [C]
公司类型: education [A] isp [0] hosting [7]
是否云提供商: Yes [7 D]
是否数据中心: Yes [1 A] No [0 5 6 8 C]
是否移动设备: No [5 A C] Yes [E]
是否代理: No [0 1 4 5 6 7 8 9 A B C D E]
是否VPN: No [0 1 6 7 A C D E]
是否TorExit: No [1 7 D]
是否Tor出口: No [1 7 D]
是否网络爬虫: No [9 A B E]
是否匿名: No [1 6 7 8 D]
是否攻击者: No [7 8 D]
是否滥用者: No [7 8 A C D E]
是否威胁: No [7 8 C D]
是否中继: No [0 7 8 C D]
是否Bogon: No [7 8 A C D]
是否机器人: No [E]
DNS-黑名单: 313(Total_Check) 0(Clean) 4(Blacklisted) 16(Other)
IPV6:
安全得分:
欺诈得分(越低越好): 0 [1]
滥用得分(越低越好): 0 [3]
ASN滥用得分(越低越好): 0.001 (Low) [A]
威胁级别: low [B]
安全信息:
使用类型: DataCenter/WebHosting/Transit [3] business [A]
是否云提供商: Yes [D]
是否数据中心: Yes [1 A]
是否移动设备: No [A]
是否代理: No [1 A B D]
是否VPN: No [1 A D]
是否TorExit: No [1 D]
是否Tor出口: No [1 D]
是否网络爬虫: No [A B]
是否匿名: No [1 D]
是否攻击者: No [D]
是否滥用者: No [A D]
是否威胁: No [D]
是否中继: No [D]
是否Bogon: No [A D]
DNS-黑名单: 313(Total_Check) 0(Clean) 0(Blacklisted) 313(Other)
Google搜索可行性:YES
-------------邮件端口检测--基于oneclickvirt/portchecker开源-------------
Platform SMTP SMTPS POP3 POP3S IMAP IMAPS
LocalPort ✔ ✔ ✔ ✔ ✔ ✔
QQ ✔ ✔ ✔ ✘ ✔ ✘
163 ✔ ✔ ✔ ✘ ✔ ✘
Sohu ✔ ✔ ✘ ✘ ✘ ✘
Yandex ✔ ✔ ✔ ✘ ✔ ✘
Gmail ✔ ✔ ✘ ✘ ✘ ✘
Outlook ✔ ✘ ✔ ✘ ✔ ✘
Office365 ✔ ✘ ✔ ✘ ✔ ✘
Yahoo ✔ ✔ ✘ ✘ ✘ ✘
MailCOM ✔ ✔ ✔ ✘ ✔ ✘
MailRU ✔ ✔ ✘ ✘ ✔ ✘
AOL ✔ ✔ ✘ ✘ ✘ ✘
GMX ✔ ✘ ✔ ✘ ✔ ✘
Sina ✔ ✘ ✘ ✘ ✔ ✘
三网回程以及测速
----------------三网回程--基于oneclickvirt/backtrace开源----------------
traceroute to 59.36.216.1, 30 hops max, 52 bytes payload
1 140.233.191.1 AS50385 美国 佛蒙特州 米德尔伯里 Harmony Networks, Inc
0.72 ms
2 10.145.14.50 * RFC1918
0.60 ms
3 10.10.40.0 * RFC1918
0.87 ms
4 203.131.254.209 AS2914 [NTT-GLOBAL] 中国 香港 gin.ntt.net
0.81 ms
5 *
6 *
7 *
8 129.250.2.191 AS2914 [NTT-BACKBONE] 美国 加利福尼亚 圣何塞 gin.ntt.net
159.51 ms
9 218.30.53.50 AS4134 [CHINANET-US] 美国 加利福尼亚 圣克拉拉 www.chinatelecom.com.cn 电信
163.63 ms
10 *
11 202.97.65.38 AS4134 [CHINANET-BB] 中国 广东 广州 www.chinatelecom.com.cn
208.75 ms
12 *
13 *
14 119.147.61.110 AS4134 [CHINANET-GD] 中国 广东 深圳 www.chinatelecom.com.cn 电信
223.68 ms
15 *
16 *
17 *
18 *
19 *
20 *
21 *
22 *
23 *
24 *
25 *
26 *
27 *
28 *
29 *
30 *
No:2/9 Traceroute to 中国 上海 电信 (TCP Mode, Max 30 Hop, IPv4)
===================================================================
NextTrace v1.3.4 2024-09-10T13:25:26Z 6a3ea6a
[NextTrace API] preferred API IP - [2606:4700:3031::6815:28b0] - 103.99ms - Misaka.HKG
{"error":"Wrong request_id"}
RetToken failed 3 times, please try again after a while, exit
No:3/9 Traceroute to 中国 北京 电信 (TCP Mode, Max 30 Hop, IPv4)
===================================================================
NextTrace v1.3.4 2024-09-10T13:25:26Z 6a3ea6a
[NextTrace API] preferred API IP - 104.21.40.176 - 84.92ms - Misaka.HKG
IP Geo Data Provider: LeoMoeAPI
traceroute to 220.181.53.1, 30 hops max, 52 bytes payload
1 140.233.191.1 AS50385 美国 佛蒙特州 米德尔伯里 Harmony Networks, Inc
0.62 ms
2 10.145.14.50 * RFC1918
0.78 ms
3 10.10.40.0 * RFC1918
0.73 ms
4 203.131.254.209 AS2914 [NTT-GLOBAL] 中国 香港 gin.ntt.net
0.84 ms
5 *
6 *
7 129.250.5.62 AS2914 [NTT-BACKBONE] 新加坡 gin.ntt.net
33.61 ms
8 *
9 *
10 *
11 *
12 *
13 *
14 *
15 *
16 *
17 *
18 *
19 *
20 *
21 *
22 *
23 *
24 *
25 *
26 *
27 *
28 *
29 *
30 *
No:4/9 Traceroute to 中国 广州 联通 (TCP Mode, Max 30 Hop, IPv4)
===================================================================
NextTrace v1.3.4 2024-09-10T13:25:26Z 6a3ea6a
[NextTrace API] preferred API IP - [2606:4700:3037::ac43:9bc0] - 88.30ms - Misaka.HKG
{"error":"Wrong request_id"}
RetToken failed 3 times, please try again after a while, exit
No:5/9 Traceroute to 中国 上海 联通 (TCP Mode, Max 30 Hop, IPv4)
===================================================================
NextTrace v1.3.4 2024-09-10T13:25:26Z 6a3ea6a
[NextTrace API] preferred API IP - 104.21.40.176 - 59.47ms - Misaka.HKG
IP Geo Data Provider: LeoMoeAPI
traceroute to 112.65.95.129, 30 hops max, 52 bytes payload
1 140.233.191.1 AS50385 美国 佛蒙特州 米德尔伯里 Harmony Networks, Inc
1.03 ms
2 10.145.14.50 * RFC1918
0.79 ms
3 10.10.40.0 * RFC1918
0.85 ms
4 203.131.254.209 AS2914 [NTT-GLOBAL] 中国 香港 gin.ntt.net
6.28 ms
5 129.250.3.186 AS2914 [NTT-BACKBONE] 中国 香港 gin.ntt.net
2.29 ms
6 *
7 129.250.4.232 AS2914 [NTT-BACKBONE] 日本 大阪府 大阪 gin.ntt.net
50.48 ms
8 129.250.66.138 AS2914 [NTT-BACKBONE] 日本 大阪府 大阪 gin.ntt.net
111.60 ms
9 219.158.6.201 AS4837 [CU169-BACKBONE] 中国 上海 chinaunicom.cn
107.55 ms
10 *
11 139.226.227.46 AS17621 [UNICOM-SH] 中国 上海 chinaunicom.cn 联通
104.90 ms
12 210.22.66.174 AS17621 [APNIC-AP] 中国 上海 chinaunicom.cn 联通
106.55 ms
13 *
14 *
15 *
16 *
17 *
18 *
19 *
20 *
21 *
22 *
23 *
24 *
25 *
26 *
27 *
28 *
29 *
30 *
No:6/9 Traceroute to 中国 北京 联通 (TCP Mode, Max 30 Hop, IPv4)
===================================================================
NextTrace v1.3.4 2024-09-10T13:25:26Z 6a3ea6a
[NextTrace API] preferred API IP - 172.67.155.192 - 94.52ms - Misaka.HKG
IP Geo Data Provider: LeoMoeAPI
traceroute to 61.49.140.217, 30 hops max, 52 bytes payload
1 140.233.191.1 AS50385 美国 佛蒙特州 米德尔伯里 Harmony Networks, Inc
0.88 ms
2 10.145.14.50 * RFC1918
0.54 ms
3 10.10.40.0 * RFC1918
0.61 ms
4 203.131.254.209 AS2914 [NTT-GLOBAL] 中国 香港 gin.ntt.net
0.82 ms
5 *
6 *
7 129.250.5.199 AS2914 [NTT-BACKBONE] 日本 东京都 东京 gin.ntt.net
56.90 ms
8 219.158.35.157 AS4837 [CU169-BACKBONE] 中国 北京 北京 chinaunicom.cn
117.26 ms
9 219.158.9.189 AS4837 [CU169-BACKBONE] 中国 北京 chinaunicom.cn
118.66 ms
10 *
11 *
12 61.49.140.217 AS4808 中国 北京 中国联通 联通
116.44 ms
No:7/9 Traceroute to 中国 深圳 移动 (TCP Mode, Max 30 Hop, IPv4)
===================================================================
NextTrace v1.3.4 2024-09-10T13:25:26Z 6a3ea6a
[NextTrace API] preferred API IP - 172.67.155.192 - 78.67ms - Misaka.HKG
IP Geo Data Provider: LeoMoeAPI
traceroute to 120.233.53.1, 30 hops max, 52 bytes payload
1 140.233.191.1 AS50385 美国 佛蒙特州 米德尔伯里 Harmony Networks, Inc
0.83 ms
2 10.145.14.50 * RFC1918
0.58 ms
3 59.192.250.29 * 中国
1.11 ms
4 10.10.50.0 * RFC1918
0.93 ms
5 *
6 4.69.218.150 AS3356 中国 香港 lumen.com
1.30 ms
7 223.121.3.9 AS58453 [CMI-INT] 中国 香港 cmi.chinamobile.com 移动
6.72 ms
8 223.120.2.117 AS58453 [CMI-INT] 中国 香港 cmi.chinamobile.com 移动
2.78 ms
9 223.120.22.198 AS58453 [CMI-INT] 中国 广东 广州 cmi.chinamobile.com
9.25 ms
10 221.183.92.197 AS9808 [CMNET] 中国 广东 广州 chinamobileltd.com 移动
9.37 ms
11 221.183.92.213 AS9808 [CMNET] 中国 广东 广州 chinamobileltd.com 移动
18.14 ms
12 *
13 *
14 *
15 *
16 *
17 *
18 *
19 *
20 *
21 *
22 *
23 *
24 *
25 *
26 *
27 *
28 *
29 *
30 *
No:8/9 Traceroute to 中国 上海 移动 (TCP Mode, Max 30 Hop, IPv4)
===================================================================
NextTrace v1.3.4 2024-09-10T13:25:26Z 6a3ea6a
[NextTrace API] preferred API IP - [2606:4700:3031::6815:28b0] - 123.05ms - Misaka.HKG
{"error":"Wrong request_id"}
RetToken failed 3 times, please try again after a while, exit
No:9/9 Traceroute to 中国 北京 移动 (TCP Mode, Max 30 Hop, IPv4)
--------------------自动更新测速节点列表--本脚本原创--------------------
位置 上传速度 下载速度 延迟 丢包率
中国香港 4.32 Mbps 3.23 Mbps 0.78 0.0%
新加坡 1008.62 Mbps 707.33 Mbps 36.02 0.4%
联通上海5G 82.71 Mbps 569.88 Mbps 206.43 1.3%
联通WuXi 226.75 Mbps 654.68 Mbps 154.22 6.0%
该运营商.net的节点列表为空,正在替换为.cn的节点列表。。。cat: /tmp/pingtest: No such file or directory
------------------------------------------------------------------------
三网非晚高峰测速
佛山移动2G非晚高峰测速

深圳移动千兆非晚高峰测速

辽宁移动千兆非晚高峰测速

山东移动千兆非晚高峰实测

版权声明:
作者:daung
链接:https://www.duangvps.com/halocloud%ef%bc%9a2-25%e5%88%80-%e6%9c%88-1c-512m-10g-ssd-1t%e6%b5%81%e9%87%8f-%e5%8d%83%e5%85%86-%e9%a6%99%e6%b8%af%e9%83%a8%e5%88%86%e7%a7%bb%e5%8a%a8%e4%bc%98%e5%8c%96/
文章版权归作者所有,未经允许请勿转载。
THE END